Key Takeaways
- Zendesk add-ons increase costs 200-400% above base licensing
- Custom AI platforms break even within 12-18 months typically
- RAG implementation enables proprietary knowledge base advantages
- Three investment bands serve different support complexity requirements
- AI integration depth drives 30-40% of development scope
Replace Zendesk + AI Add-Ons with a Custom Support Copilot Platform
Zendesk’s base licensing starts modestly at $19-169 per agent monthly, but enterprise reality reveals a different story.
AI features require expensive add-ons: Answer Bot costs $50+ per agent monthly, AI-powered workflows demand Zendesk Explore at $50 per agent, and advanced automation requires Professional or Enterprise tiers reaching $150+ per agent.
Organizations supporting 100+ agents face annual costs exceeding $400,000 before custom integrations, professional services, or data storage overages.

The 2026 enterprise ecosystem of technology, favors custom AI support platforms that eliminate recurring fees while providing superior functionality.
Instead of paying for the subscription, build your own SaaS software, and save a fortune!
Modern development frameworks, open-source AI models, and cloud infrastructure enable organizations to build intelligent support systems with proprietary data training, custom routing logic, and differentiated customer experiences that Zendesk’s standardized approach cannot match.
Custom platforms deliver complete data ownership, unlimited customization, and AI copilots trained on organizational knowledge bases. Enterprise implementations demonstrate 35-55% TCO savings over five-year periods while providing competitive advantages through proprietary customer service capabilities that vendors cannot replicate.
Investment Snapshot: MVP implementations range from $180K-$450K for core functionality replacement, comprehensive platforms require $550K-$1.3M investment, while AI-enhanced enterprise systems begin at $1.8M+. Phased delivery enables 3-14 month implementation timelines with progressive value realization.

When to Ditch Zendesk for a Custom AI Support Platform
Understanding specific triggers that indicate Zendesk replacement viability helps organizations time their transition strategically while maximizing economic benefits from custom AI support development.
Add-On Cost Explosion
Zendesk’s pricing strategy deliberately fragments essential features across multiple add-ons that compound total cost of ownership. Answer Bot requires additional $50+ per agent monthly beyond base licensing. Advanced reporting through Zendesk Explore adds another $50 per agent. Custom workflow automation demands Professional tier pricing at $99+ per agent, while enterprise features push costs to $150+ per agent monthly.
Mid-market organizations with 50-100 support agents routinely discover their “affordable” Zendesk implementation has escalated to $300,000-500,000 annually when factoring base licensing, AI add-ons, storage overages, and integration costs. Meanwhile, custom development expenses have decreased dramatically through cloud infrastructure commoditization and open-source AI framework maturation.
Annual Zendesk price increases of 10-15% ensure that initial deployments become substantial budget commitments within 3-5 years. Add-on dependencies create vendor lock-in that limits organizational flexibility while increasing total cost of ownership through mandatory feature bundles.
Workflow Rigidity
Enterprise support operations require complex routing logic, escalation procedures, and approval workflows that Zendesk’s configuration options cannot accommodate without expensive customization. Multi-tier support structures, product-specific routing, and customer segment prioritization demand custom business logic that exceeds Zendesk’s template capabilities.
SLA management across different customer tiers, intelligent workload distribution among agents, and context-aware escalation procedures require sophisticated automation that Zendesk handles through expensive Professional Services engagements often costing $50,000-150,000 for complex implementations.

Data Ownership Gaps
Zendesk retains control over customer interaction data, conversation analytics, and AI training datasets that organizations require for competitive intelligence and business optimization. Custom AI training demands access to proprietary support conversations, resolution patterns, and customer behavior analytics that vendor platforms limit through data portability restrictions.
Organizations implementing custom platforms report significant competitive advantages through AI models trained exclusively on their customer interactions, product knowledge, and resolution methodologies unavailable to competitors using commercial platforms.
Copilot Differentiation
Leading enterprises require AI-powered customer self-service capabilities that understand product complexities, company policies, and customer histories in ways that generic chatbots cannot provide. Custom RAG (Retrieval-Augmented Generation) implementations enable intelligent responses based on proprietary documentation, past resolutions, and organizational knowledge.
Zendesk’s Answer Bot operates on generic models trained across all customer data, limiting effectiveness for company-specific use cases while potentially exposing proprietary support methodologies to shared learning systems.
Omnichannel Scale
Modern customer support encompasses email, chat, SMS, social media, and voice channels requiring unified agent experiences and consistent customer journeys. Zendesk’s omnichannel capabilities require premium licensing tiers and additional per-channel fees that compound costs as communication preferences diversify.
Custom platforms enable native omnichannel architectures optimized for specific customer demographics and communication patterns without vendor-imposed channel limitations or per-usage fees.

Investment Bands for Zendesk Replacements
Understanding the three primary investment tiers helps organizations align development scope with support requirements while establishing realistic budget expectations for custom AI platform implementation.
Band 1: Support Workflow MVP ($180K-$450K)
Scope and Implementation: Core ticketing systems replace Zendesk’s fundamental functionality without comprehensive platform transformation. Organizations choosing this approach target specific pain points like expensive AI add-ons or custom routing requirements with focused solutions that provide immediate cost relief.
MVP implementations typically include ticket management, basic automation, agent assignment logic, and simple reporting capabilities. Technical architecture emphasizes rapid development using proven frameworks, standard database systems, and cloud-native deployment patterns that provide scalability foundations for future enhancement.
Common use cases include replacing Zendesk Suite Starter or Professional tiers with custom systems that provide superior routing logic, eliminate per-agent fees, and enable unlimited customization for organizational workflows. These solutions typically support 10-100 agents with straightforward integration requirements.
Timeline and ROI: Development timelines range from 3-5 months depending on workflow complexity and integration requirements. Organizations typically achieve cost parity within 8-12 months while gaining platform ownership and customization capabilities unavailable in Zendesk base tiers.

Band 2: Custom Support Platform ($550K-$1.3M)
Scope and Implementation: Comprehensive platforms encompass full Zendesk Suite replacement with advanced automation, omnichannel capabilities, and custom AI features. This tier represents complete support system transformation with competitive advantages beyond simple feature substitution.
Platform capabilities include unified agent workspaces, intelligent ticket routing, automated escalation procedures, comprehensive analytics dashboards, and knowledge base management with semantic search. Advanced workflow engines support complex business rules, SLA management, and customer segment prioritization that exceed Zendesk’s configuration options.
Integration architecture includes bi-directional synchronization with CRM systems, product databases, billing platforms, and communication tools. Real-time data flows enable automated ticket creation, intelligent agent matching, and predictive analytics for support optimization.
AI Integration: Custom AI capabilities leverage Large Language Models for intelligent response suggestions, vector databases for knowledge base search, and machine learning models for predictive routing. Natural language processing enables automated ticket classification, sentiment analysis, and resolution recommendation systems.
Timeline and Implementation: Development extends to 5-10 months with phased delivery enabling progressive feature rollout. Organizations report 40-60% efficiency improvements in support operations while gaining proprietary AI capabilities that provide strategic advantages over competitors using commercial platforms.
Band 3: AI Support Copilot System ($1.8M+)
Scope and Implementation: Enterprise-grade AI platforms replace entire Zendesk ecosystems with intelligent automation, predictive analytics, and advanced machine learning capabilities. These implementations serve hundreds of agents across complex organizational structures with sophisticated integration requirements.
Advanced capabilities include multi-agent AI systems for automated problem resolution, predictive customer issue identification, intelligent resource allocation, and automated quality assurance. AI copilots provide real-time agent assistance, automated response generation, and contextual knowledge retrieval during customer interactions.
Technical architectures require enterprise-grade infrastructure including distributed systems design, advanced security implementations, compliance framework integration, and sophisticated AI operations supporting real-time decision making across complex support processes.
Advanced AI Capabilities: RAG implementations enable intelligent knowledge management across multiple data sources, computer vision for image-based support issues, natural language generation for personalized responses, and predictive analytics for customer satisfaction optimization.
Timeline and Strategic Impact: Implementation requires 10-14+ months with sophisticated project management and change management strategies. These investments create owned intellectual property providing foundation for ongoing innovation, competitive differentiation, and strategic customer service advantages while delivering substantial cost savings.

System Design and Architecture for Custom AI Support Platforms
Understanding the technical architecture requirements enables informed decision-making for organizations considering Zendesk replacement with custom AI-powered support systems.
Core System Architecture
Microservices Foundation: Modern support platforms utilize microservices architectures that enable independent scaling, deployment, and maintenance of different system components. Core services include ticket management, user authentication, notification systems, AI processing, and analytics engines that communicate through well-defined APIs.
This architectural approach provides superior flexibility compared to Zendesk’s monolithic structure, enabling organizations to optimize specific components, integrate custom functionality, and scale resources based on actual usage patterns rather than vendor-imposed limitations.
Database Design: Enterprise support platforms require sophisticated data modeling that accommodates complex ticket relationships, agent performance metrics, customer interaction histories, and AI training datasets. Modern implementations typically utilize:
- PostgreSQL for transactional data with ACID compliance for ticket integrity
- Elasticsearch for full-text search across conversations and knowledge bases
- Redis for session management and real-time agent status tracking
- Vector databases (Pinecone, Weaviate) for AI-powered semantic search
- Time-series databases (InfluxDB) for performance metrics and analytics
API-First Design: Custom platforms benefit from API-first architectures that enable seamless integration with existing business systems, third-party tools, and future enhancements. RESTful APIs provide standardized interfaces for CRM integration, while GraphQL implementations enable efficient data retrieval for complex reporting requirements.

AI Integration Architecture
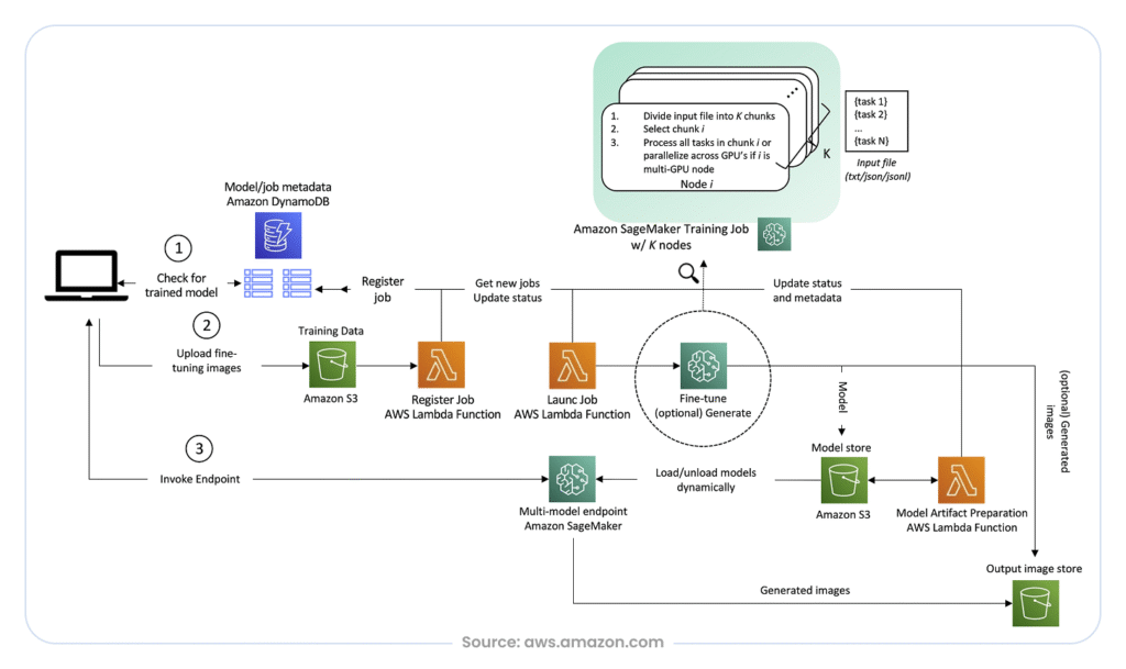
RAG (Retrieval-Augmented Generation) Implementation: Modern AI support systems leverage RAG architectures that combine large language models with proprietary knowledge bases to provide accurate, contextual responses. This approach enables AI systems to access current product information, company policies, and historical resolution patterns while maintaining accuracy standards required for customer interactions.
Technical implementation involves:
- Document ingestion pipelines for knowledge base content
- Vector embedding generation using models like OpenAI’s text-embedding-ada-002
- Semantic search engines for relevant context retrieval
- LLM integration for response generation with retrieved context
- Hallucination detection systems for response validation
Multi-Agent AI Systems: Advanced implementations include specialized AI agents for different support functions: triage agents for initial classification, resolution agents for common issues, escalation agents for complex problems, and quality assurance agents for interaction monitoring.
Agent coordination requires sophisticated orchestration systems that manage conversation context, decision handoffs, and human agent integration while maintaining seamless customer experiences.
Security and Compliance Framework
Data Protection Implementation: Enterprise support systems handle sensitive customer information requiring comprehensive security architectures that exceed Zendesk’s shared infrastructure approach. Custom implementations enable organization-specific security controls including:
- End-to-end encryption for all customer communications
- Role-based access controls with granular permission management
- Audit logging with immutable trail generation for compliance
- Data residency controls for geographic compliance requirements
- Backup and disaster recovery with organization-specific RPO/RTO targets
Compliance Frameworks: Different industries impose varying compliance requirements that custom platforms can optimize for specific organizational needs:
- GDPR compliance with built-in data portability and erasure capabilities
- HIPAA implementation for healthcare customer support
- SOC 2 Type II controls for enterprise security standards
- ISO 27001 alignment for international security frameworks
Integration Capabilities
CRM and Business System Integration: Enterprise support platforms require seamless connectivity with existing business systems to provide agents with complete customer context and enable automated workflow coordination.
Common integration patterns include:
- Salesforce synchronization for customer account information and case management
- HubSpot integration for marketing and sales context during support interactions
- ERP connectivity for order status, billing information, and product details
- Identity provider integration for single sign-on and user provisioning
Communication Channel Architecture: Omnichannel support requires unified architectures that normalize different communication methods while preserving channel-specific functionality:
- Email processing with threading, attachment handling, and signature detection
- Chat integration with real-time messaging, file sharing, and screen sharing capabilities
- Voice channel support with call recording, transcription, and sentiment analysis
- Social media monitoring for brand mention detection and response coordination
Performance and Scalability Design
Horizontal Scaling Architecture: Custom platforms enable predictable scaling based on actual usage patterns rather than vendor-imposed limitations. Load balancing across multiple application instances, database read replicas, and CDN integration for static assets provide superior performance at lower costs than Zendesk’s per-agent pricing model.
Monitoring and Observability: Comprehensive monitoring systems provide real-time visibility into system performance, user experience, and business metrics:
- Application Performance Monitoring (APM) for response time tracking
- Infrastructure monitoring for resource utilization and capacity planning
- Business metrics dashboards for support KPI tracking and optimization
- AI model performance monitoring for accuracy and response quality assessment
Key Drivers of Scope and Cost in AI Support Builds
Understanding specific variables that influence development complexity enables accurate project planning and realistic investment expectations for Zendesk replacement initiatives.
Workflow Volume and Complexity
Ticket Volume Impact: Organizations processing high ticket volumes require sophisticated queuing systems, intelligent load distribution, and automated prioritization capabilities that exceed Zendesk’s standard functionality. Systems handling 10,000+ monthly tickets demand advanced architecture optimizations including database sharding, caching strategies, and asynchronous processing that add 25-35% to development complexity.
Multi-product support environments require complex routing logic based on product categories, customer tiers, agent specializations, and escalation procedures that Zendesk handles through expensive custom field implementations and workflow automation add-ons.

Routing and Escalation Logic: Enterprise support operations involve sophisticated business rules for agent assignment, priority determination, and escalation triggers that require custom development. Complex logic including skill-based routing, workload balancing, and time-zone considerations typically adds 20-30% to development scope.
AI Integration Depth
RAG Knowledge Base Implementation: Sophisticated AI support systems require comprehensive knowledge base integration with semantic search capabilities, automated content updates, and intelligent response generation. Vector database implementation, embedding model optimization, and query processing infrastructure typically represent 30-40% of AI development effort.
Organizations with extensive product documentation, policy databases, and historical resolution patterns benefit from custom RAG implementations that provide superior accuracy compared to Zendesk’s generic Answer Bot functionality.
LLM Triage and Agent Handoffs: Advanced AI systems include intelligent conversation routing, automated problem classification, and seamless human agent escalation procedures. Custom model fine-tuning, conversation context management, and agent collaboration interfaces add 25-35% to development complexity while providing substantial operational efficiency improvements.
Compliance and Security Requirements
Data Handling and Privacy: Different industries impose varying data protection requirements that directly impact system architecture and development complexity:
- Healthcare organizations require HIPAA-compliant audit trails, encryption standards, and data access controls
- Financial services demand SOX compliance, regulatory reporting, and data retention policies
- International organizations require GDPR implementation, data residency controls, and cross-border transfer restrictions
Compliance framework implementation typically adds 15-25% to development effort while providing superior data protection compared to Zendesk’s shared infrastructure approach.
Omnichannel and Integration Requirements
Communication Channel Support: Modern customer expectations require unified experiences across email, chat, SMS, social media, and voice channels. Each additional channel adds integration complexity, normalization requirements, and agent training considerations:
- Email integration with threading, attachment processing, and spam filtering
- Chat implementation with real-time messaging, file sharing, and co-browsing
- SMS support with two-way communication and delivery confirmation
- Social media monitoring with brand mention detection and response workflow
CRM and Business System Integration: Enterprise environments require seamless connectivity with existing business systems that provide agents with comprehensive customer context:
- Salesforce integration for account management and opportunity tracking
- Product database connectivity for real-time inventory and feature information
- Billing system integration for payment status and subscription details
- Knowledge management systems for technical documentation and policy access
Integration complexity typically accounts for 20-40% of total development scope depending on existing system architectures and data quality requirements.
Phased Delivery Timeline for Zendesk Alternatives
Successful Zendesk replacement requires structured implementation approaches that manage risks while delivering value progressively through clearly defined development phases.
Phase 1: Discovery Sprint (2-3 weeks)
Comprehensive Requirements Analysis: Discovery activities include stakeholder interviews with support managers, agents, and customers to document existing workflows, pain points, and improvement opportunities. Technical assessments evaluate current Zendesk configurations, integration patterns, and data structures that impact migration strategies.
Zendesk usage analysis includes agent utilization, ticket volume patterns, resolution metrics, and cost breakdowns that validate economic justification for custom development. AI requirements assessment identifies opportunities for intelligent automation, knowledge base enhancement, and agent productivity improvements.
Fixed-Fee Deliverables: Discovery outputs include detailed project scope, technical architecture recommendations, implementation timeline, resource requirements, and total investment estimate with ROI projections based on Zendesk cost elimination and operational improvements.
Phase 2: MVP Ticketing Core (2-4 months)
Core Platform Development: MVP implementation focuses on essential ticketing functionality including ticket creation, agent assignment, status management, and basic reporting. User interface development emphasizes familiar workflows that minimize agent training requirements while providing foundation for custom enhancements.
Database schema design accommodates Zendesk data migration while optimizing for performance and future feature development. API development enables integration with existing business systems and provides foundation for advanced features in subsequent phases.
Progressive Agent Adoption: Pilot deployment with limited agent groups provides real-world validation while identifying optimization opportunities. Parallel operation with existing Zendesk systems enables gradual transition that minimizes business disruption and ensures data integrity throughout migration.
Phase 3: Omnichannel + Analytics (2-3 months)
Channel Integration: Omnichannel development includes email processing, chat integration, and unified agent workspaces that provide seamless customer experiences across communication preferences. Channel normalization ensures consistent data structures while preserving channel-specific functionality.
Analytics implementation includes real-time dashboards, performance metrics, and business intelligence capabilities that exceed Zendesk Explore functionality. Custom reporting enables organizational KPI tracking and optimization insights unavailable in commercial platforms.

Phase 4: AI Copilot Layer (2-4 months)
Intelligent Automation: AI pipeline development includes natural language processing for automated ticket classification, sentiment analysis for priority determination, and intelligent routing based on agent skills and workload. RAG implementation enables semantic knowledge base search and automated response suggestions.
Custom model training uses organizational support data to create AI assistants that understand product complexities, company policies, and resolution patterns specific to business requirements. Agent collaboration interfaces ensure seamless human-AI workflow coordination.
Quality Assurance Integration: AI validation systems include confidence scoring, human oversight workflows, and continuous learning mechanisms that maintain accuracy while building organizational confidence in automated capabilities.
Phase 5: Production Scale (3-5 months)
Enterprise Deployment: Organization-wide rollout requires capacity planning, performance optimization, and comprehensive agent training. Change management support ensures successful adoption while monitoring systems validate performance under full production loads.
Advanced feature development includes additional AI capabilities, workflow automation, and integration expansions based on operational experience and user feedback. Continuous improvement processes ensure platform evolution aligned with changing business requirements and customer expectations.
Timeline Risk Management: Common risks include data migration complexity (+15% timeline extension), AI model training duration (+20%), and user adoption challenges (+10%). Mitigation strategies include parallel system operation, comprehensive testing procedures, and gradual feature rollout that minimizes implementation risks.

Why TechAhead Delivers Superior Zendesk Alternatives
Selecting the right development partner represents a critical success factor for Zendesk replacement initiatives requiring deep customer support expertise, AI implementation experience, and proven delivery capabilities.
AI Support Platform Expertise
TechAhead’s technical foundation centers on customer support operations understanding gained through delivering 4+ custom AI copilot systems that successfully replaced Zendesk implementations for mid-market and enterprise organizations. Our development teams understand the nuances of ticket management, escalation procedures, and agent productivity optimization that generic software developers often overlook.
Recent implementations include comprehensive support platforms that exceed Zendesk capabilities through custom AI agents, intelligent automation workflows, and integration architectures optimized for specific organizational requirements. These platforms serve hundreds of agents while providing superior performance and functionality at predictable costs.
Omnichannel Integration Mastery
Advanced Communication Architecture: Our omnichannel expertise encompasses seamless email, chat, SMS, and voice integration with unified agent experiences that exceed Zendesk’s channel coordination capabilities. Custom implementations provide superior context preservation, conversation threading, and agent workspace optimization that improve productivity and customer satisfaction.
RAG-powered knowledge systems enable intelligent response suggestions, automated resolution recommendations, and contextual information retrieval that surpass Zendesk’s Answer Bot functionality through organization-specific training and optimization.
Proven TCO Optimization
Economic Results: Client organizations typically achieve 45% average cost savings over five-year periods through Zendesk replacement while gaining proprietary AI capabilities that provide ongoing competitive advantages. Comprehensive migration strategies minimize business disruption while ensuring data integrity and agent productivity throughout transition periods.
Economic modeling validates investment justification while identifying optimization opportunities that enhance project value. Risk-managed implementation approaches ensure predictable outcomes through regular milestone validation and stakeholder feedback integration.
Security and Compliance Excellence
Enterprise-Grade Implementation: Proven security expertise encompasses GDPR compliance for international operations, HIPAA implementation for healthcare support, and SOC 2 frameworks for enterprise security standards. Custom platforms provide superior data protection through organization-specific controls that exceed Zendesk’s shared infrastructure approach.
Advanced integration capabilities include Salesforce implementations with complex data synchronization, CRM connectivity across multiple systems, and business intelligence platforms that provide comprehensive support analytics and optimization insights.
Complete Ownership and Partnership
End-to-End Service Model: TechAhead provides comprehensive project lifecycle management from initial discovery through ongoing operational support, ensuring continuity and expertise throughout platform development and maintenance phases. Our service model eliminates vendor handoff risks while maintaining consistent quality and strategic alignment.
Long-term partnership approaches enable continuous platform evolution aligned with changing business requirements, technology advances, and customer expectation evolution. Knowledge transfer programs support organizational independence while maintaining access to specialized expertise for advanced features and optimization.
Stop Zendesk Add-On Bleed: Build Owned AI Support That Scales
The enterprise software landscape of 2026 presents unprecedented opportunities for organizations ready to transition from expensive Zendesk dependencies to strategic support platform ownership through custom AI-enabled solutions. Zendesk’s escalating add-on costs, customization limitations, and vendor-controlled feature development create operational constraints that custom development eliminates while providing competitive advantages.
Organizations implementing Zendesk alternatives report substantial cost savings, improved agent productivity, and superior customer experiences through AI capabilities that commercial platforms cannot match. Custom knowledge base training, intelligent automation workflows, and enterprise-grade security provide foundation for ongoing innovation while eliminating vendor dependencies that constrain customer service evolution.
Success requires comprehensive planning, experienced AI implementation partners, and realistic investment expectations, but organizations meeting these criteria achieve substantial returns through reduced licensing costs, improved operational efficiency, and proprietary technology capabilities that drive competitive customer service advantages.
Ready to explore Zendesk replacement opportunities? Start with a comprehensive discovery sprint that includes TCO breakdown, prototype scope definition, and detailed implementation planning tailored to your specific support requirements and organizational objectives.

Core ticketing, AI chatbots, and analytics represent the highest-value replacement opportunities for cost savings.
Data migration typically requires 3-6 weeks depending on customization complexity and historical data volume.
Custom implementations often exceed Zendesk uptime through dedicated infrastructure and optimized architectures.
Agent training and workflow adaptation typically require the most change management attention.
Custom RAG implementations provide 40-60% better accuracy through proprietary data training and optimization.